Интеграционный адаптер
Как понять, нужен ли вам интеграционный адаптер?
Вам необходимо интегрировать 3 и более приложения/сервиса по нескольким объектам интеграции;
В будущем вам понадобится подключить большее число приложений;
Вы используете более одного типа коммуникационного протокола;
Вам требуется разветвление или слияние потоков информации либо контент-зависимая маршрутизация;
Вам требуется гарантированная доставка данных вне зависимости от временной неработоспособности отправителей и получателей информации;
Вы хотите сконцентрировать все настройки интеграции между приложениями в единой точке.
IT-инфраструктура большинства организаций обычно складывается годами и даже десятилетиями. За это время автоматизируются всевозможные бизнес-процессы с использованием разных информационных систем: ERP для учёта, ECM для автоматизации документооборота, CRM для взаимодействия с клиентами, HRM для кадровиков, PLM/PDM системы для управления жизненным циклом продукции.
Все эти системы между собой каким-либо образом интегрированы, поэтому для бизнес-процессов компании необходимо, чтобы эти системы взаимодействовали и обменивались данными. В большинстве случаев архитектура интеграции информационных систем строится по принципу «каждый с каждым» и выглядит следующим образом:
Такая архитектура, уже изначально малоэффективная, со временем, в результате изменения процессов и внедрения новых систем и технологий, становится совершенно неподдерживаемой:
количество связей между различными системами и их сложность растут в геометрической прогрессии, а настройки обмена данными оказываются расконцентрированными по различным местам;
возникает двойной ввод данных;
разночтения в нормативно-справочной информации;
замена или доработка какой-либо системы ведет к полной переработке всех интеграционных механизмов;
отсутствует возможность эффективного контроля и аналитики, а также многие другие проблемы.
В итоге замедляются процессы и возникают ошибки в оперативных, тактических и стратегических решениях.
Для построения распределенного корпоративного информационного ландшафта, нами было разработано интеграционное решение TANAIS.Adapter, который обеспечивает надежный обмен сообщениями между системами на основе сервис-ориентированной архитектуры.
TANAIS.Adapter выступает в роли платформы, которая выстраивает общение между системами, используя набор плагинов.
TANAIS.Adapter отвечает за:
Обмен сообщениями/данными между приложениями и информационными системами;
Трансформацию данных для передачи в соответствующем формате в другую систему;
Приоритизацию сообщений обмена в соответствии с заданными алгоритмами;
Гарантированную доставку сообщений в системы приемники;
Обеспечение безопасности данных;
Синхронизацию справочной информации между различными приложениями и информационными системами;
Организацию единой точки доступа к данным;
Унификацию взаимодействия с внешними информационными системами;
Мониторинг передаваемых данных;
Снижение трудоемкости процесса сбора и агрегации информации;
Повышение оперативности подготовки отчетов;
Обеспечение достоверности данных, используемых в процессе деятельности.
Такой широкий функционал при ненагруженной архитектуре решения достигается за счет использования Интеграционной платформой (TANAIS.Adapter) 5 типов плагинов:
Интеграционные плагины – отвечают за получение/передачу информации между разными системами;
Трансформационные плагины – отвечают за трансформацию передаваемых данных. Каждая система передает платформе информацию в своем формате. Если платформа видит, что в другую систему данные должны поступать в другом формате, она вызывает трансформационный плагин, который преобразует данные и возвращает их платформе в необходимом формате;
Для взаимодействия с внешними сервисами – отвечают за обмен информацией с внешними сервисами, например проверка контрагентов;
Для мобильной платформы – позволяют использовать одно мобильное приложение для работы со всеми корпоративными информационными системами;
Для торговых площадок – позволяют автоматизировать взаимодействие с ЕИС и различными ЭТП.
Корпоративный ландшафт после внедрения интеграционного адаптера выглядит следующим образом:
Управление интеграционными процессами при такой архитектуре значительно проще и позволяет гарантировать, что интеграционное сообщение не будет потеряно и все данные будут доставлены от источников адресатам. Помимо этого, значительно возрастает скорость обработки информации, поскольку все процессы протекают в плагинах. Их использование значительно упрощает архитектуру интеграционной платформы.
Возможности
TANAIS.Adapter предоставляет следующие возможности:
- Поддержка синхронного и асинхронного способа обмена данными;
- Использование транспорта, поддерживающего транзакционную модель, с гарантированной доставкой сообщений;
- Статическая и алгоритмическая (условная, опирающаяся на значение предаваемых данных) маршрутизация сообщений;
- Доступ к данным из сторонних информационных систем с помощью готовых или специально разработанных адаптеров;
- Обработка и преобразование сообщений;
- Разнообразные механизмы контроля (протоколирование);
- Мониторинг передаваемых данных.
Реализованные коннекторы:
- SOAP
- REST
- 1С
- SAP Business One
- Directum
- ELMA
- 1С Битрикс
- Joomla Virtue Mart
Всего существует четыре режима, в которых работает интеграционный адаптер:
- Активный режим
- Пассивный режим
- Пассивно-активный режим
- Режим реального времени (Real-time)
Архитектура интеграционного адаптера
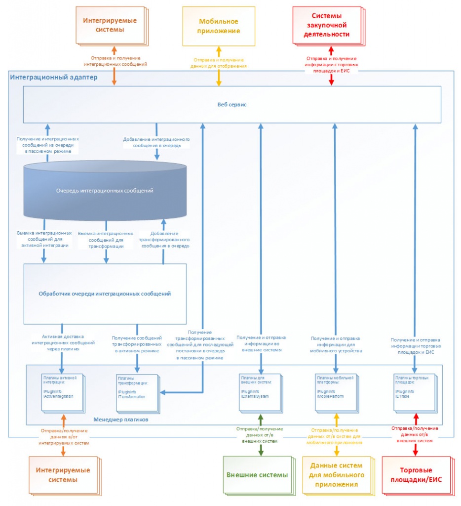
На рисунке ниже представлена архитектура интеграционного адаптера, составляющими частями которого являются:
Веб-сервис, обеспечивающий получение и отправку интеграционных сообщений из и во внешние системы;
Очередь интеграционных сообщений, обеспечивающая хранение сообщений;
Обработчик очереди, осуществляющий выемку сообщений из очереди и их передачу плагинам трансформации и интеграции;
Менеджер плагинов, обеспечивающий управление всеми доступными в системе плагинами.
Всего существует четыре режима, в которых работает интеграционный адаптер:
Активный режим
Пассивный режим
Пассивно-активный режим
Режим реального времени (Real-time)
Активный режим
В данном режиме задается расписание, по которому интеграционный адаптер (ИА) подключается к системам-источникам (СИ), забирает данные, ставит их в очередь сообщений и, подключаясь к системам-приемникам (СП), обеспечивает доставку этих сообщений.
Пассивный режим
Система-источник передает сообщение ИА, указывая тип источника события. ИА определяет каким системам-приемникам необходимо осуществить доставку данного сообщения, ставит в очередь сообщения для каждой из систем-приемников. Системы-приемники подключаются к ИА и забирают имеющиеся для них сообщения.
Пассивно-активный режим
Система-источник подает сообщение в ИА, указывая тип источника события. ИА определяет каким системам-приемникам необходимо осуществить доставку данного сообщения, ставит их в очередь сообщений и, подключаясь к системам-приемникам, доставляет сообщение.
Режим реального времени
Система-источник подключается к ИА с запросом данных, указывая код источника события, и ожидает ответа от ИА. Ожидание ответа от ИА продолжается либо до его получения, либо до истечения таймаута ожидания. Очереди сообщений при данном взаимодействии не используются.
5 типов плагинов
Работа Интеграционного адаптера строится на использовании 5 типов плагинов, которые могут быть задействованы во всех четырех режимах.
Интеграционные плагины
Интеграционные плагины позволяют передавать данные из одной системы в другую. Их можно назвать основообразующими плагинами платформы. Благодаря им мы можем связывать между собой абсолютно любые системы.
Трансформационные плагины
Трансформационные плагины снимают необходимость задумываться, в каком формате мы отправляем документ из одной системы в другую. Если платформа видит, что в другую систему данные должны поступать в формате, отличающемся от текущего, она вызывает трансформационный плагин, который преобразует данные и возвращает их в очередь документов на передачу другой системе.
Взаимодействие с внешними сервисами
Помимо обмена информацией между внутренними информационными системами, благодаря этим плагинам Интеграционный адаптер может выстраивать обмен информацией с внешними сервисами. Так, например, проверку контрагента можно будет провести не выходя из системы, в которой вы работаете.
Для мобильной платформы
При использовании Интеграционного адаптера в сочетании с мобильной платформой вам больше не надо будет запускать отдельные приложения для ваших корпоративных информационных систем. Достаточно запустить одно приложение, которое позволит работать со всеми системами, которые используются на предприятии и к которым у вас есть доступ.
Для торговых площадок
Взаимодействие с электронными торговыми площадками формируют пятый тип плагинов. Они позволяют автоматизировать взаимодействие с различными ЭТП и с ЕИС. Эти плагины необходимы при автоматизации закупочной деятельности и особенно актуальны для компаний, которые проводят закупки по 223-ФЗ и 44-ФЗ.
Настройка интеграции
Настройка вариантов обмена данными осуществляется через WEB-интерфейс. Важным отличием нашего решения от других интеграционных шин является то, что в нём можно задавать маршрутизацию пакетов и задавать отношения между системами.
В интеграционном адаптере (TANAIS.Adapter) настраивается взаимоотношение между системами (источник или приемник), типы этих взаимоотношений (активное или пассивное) и определяется, требуется ли трансформация сообщения перед передачей его в систему приемник. Таким образом, система Источник отправляет одно единственное сообщение в ИА, а он уже занимается пассивной или активной доставкой до систем приемников.
В качестве базы данных для интеграционного адаптера используется Microsoft SQL Server.
Формат обмена данными
При использовании трансформационных плагинов части КИС отправляют информацию в привычном им формате.
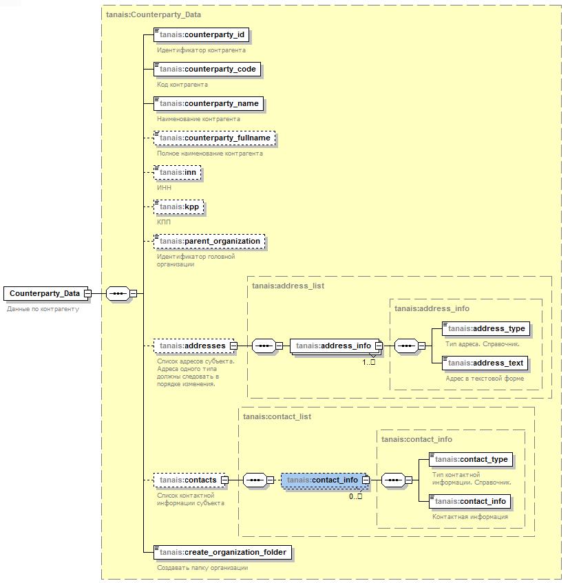
Однако, если вы не хотите использовать трансформационные плагины, тогда через Интеграционный адаптер все части КИС общаются между собой посредством XML-файлов. Так, например, тот же новый контрагент, если он создается в управленческой системе, то данные о нём выгружаются в адаптер и забираются оттуда всеми системами, которым нужна информация о контрагенте (СЭД, бухгалтерия, сайт). Пример формата данных для обмена записями о контрагентах выглядит следующим образом:
Бизнес-эффект
Использование TANAIS.Adapter позволяет максимально эффективно использовать программное обеспечение существующее на предприятии. Автоматизированный подход требует гораздо меньше времени и других ресурсов, снижает затраты на обучение персонала и обеспечивает высокую скорость обмена информацией. Подобный эффект достигается за счет следующих факторов:
Все общение между ИТ-системами получается унифицированным
Добавление новой системы, например, системы бюджетирования или замена какой-либо системы в КИС на другую (например, 1С на Axapta), приводит только к настройке на обмен в уже описанном формате данных. Т.е. при замене 1С на Axapta не приходится переделывать коннекторы ко всем системам, нужно просто настроить, чтобы Axapta «забирала» данные из Интеграционного адаптера в уже определенном формате и «отдавала» свои данные точно так же в уже оговоренном XML-формате.
Легко реализуется подключение к КИС всевозможных web-кабинетов для внешних пользователей. В связи с тем, что web-кабинет не работает с данными напрямую, а подключается только к интеграционному адаптеру, обеспечивается высокий уровень информационной безопасности данных.
Используя TANAIS.Adapter вы получаете:
Единое информационное пространство;
Масштабируемую архитектуру управления уровня предприятия/холдинга;
Систему обмена данными на транспортном уровне и на уровне бизнес-логики;
Унификация взаимодействия различных информационных систем;
Возможность делегировать задачи построения информационных потоков аналитическим отделам;
Общее упрощение интеграционной схемы и снижение требования к пропускной способности каналов;
Увеличение общей стабильности транспортного уровня передачи данных;
Снижение транзакционных издержек при обмене данными между различными подразделениями;
Снижение общих затрат на обслуживание и сопровождение информационной системы.
